如何解决Win10系统Alt+Tab不能正常切换窗口?
我们在操作电脑的时候经常需要打开多个窗口,可以使用Alt+Tab快捷键来快速切换窗口,但是最近有win10 用户跟小编反映Alt+Tab不能正常切换窗口,该怎么办?下面我们就来看看详细的解决方法。
操作步骤:
打开开始菜单,点击windows,运行。

2输入regedit,确定,打开注册表。

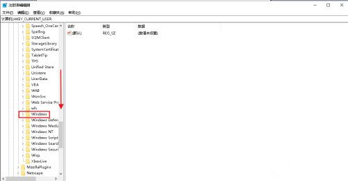
在弹出的注册表对话框中,点击HKEY_CURRENT_USER下拉列表 。

再找到SOFTWARE打开下拉列表 。

再找到Microsoft打开下拉列表。

向下拉滚动条,找到Windows打开下拉列表 。

找到CurrentVersion打开下拉列表。

找到Explorer,选中单击。

在右侧窗口中找到AltTabSettings,如果没有可以在空白处右击,点击新建,dword(32位)值。

把名称修改为AltTabSettings后,双击打开。

弹出对话框,把AltTabSettings的数值数据改为00000001,确定。

电脑Alt+Tab窗口切换功能就恢复了。

相关文章
- Win10桌面不断刷新闪屏无法操作怎么办?
- Win10休眠久了自动关闭程序怎么解决?
- win10蓝屏错误dpc watchdog怎么办?win10蓝屏提示dpc watchdog解决方法
- win10局域网设置在哪里?win10局域网设置位置解析
- win10怎么设置默认输入法为英文输入?
- win10如何重置tcp/ip协议?windows10重置tcp/ip协议栈的方法
- Win10文件夹搜索栏用不了怎么办?Win10文件夹搜索栏用不了问题解析
- Win10输入法图标丢失后怎么找回?Win10输入法图标丢失后找回的方法
- 解决游戏提示需要新应用打开此ms-gamingoverlay的问题
- win10应用商店提示错误代码0x80D02017怎么解决?
- win10如何提升扬声器音质?win10扬声器提升音质操作方法
- Win10怎么设置显示其它地区时钟?Win10设置显示其它地区时钟的方法
- Win10怎么清除设备搜索历史记录?
- win10去快捷方式箭头导致任务栏图标打不开怎么办?
- 电脑不能改microsoft账户登录无法设置人脸怎么办?
- win10输入法图标不见了怎么办?win10输入法图标找回方法